支持包和堆栈升级:SAP SPS
什么是支持包?
- 当SAP的最终用户发现SAP产品中的错误时,他会向SAP支持报告该错误。SAP程序员会检查该错误并开发一个纠正措施。此纠正措施被称为SNOTE(SAP Note)。
- 随着时间的推移,多个最终用户会报告错误,SAP会为此发布SNOTE。SAP将所有这些纠正措施收集在一个地方,这种集合被称为支持包。此支持包还包括对早期SAP版本的增强功能。
- 简单来说,SAP NOTES的集合称为支持包。
- 支持包通过事务SPAM(支持包管理器)在SAP系统中实施。
什么是支持包堆栈 (SPS)?
支持包堆栈是SAP NetWeaver中所有软件组件 (SC) 的ABAP和Java支持包列表。它用于将SAP NetWeaver的每个软件组件升级到定义的Support Pack (SP) 级别。
支持包堆栈,通常称为STACK,捆绑了所有必需的组件或已一起测试并建议作为SPS而不是单个补丁应用的单独补丁(除非您遇到需要修补某些组件的问题)。
访问https://service.sap.com/sp-stacks/,选择您的NW版本以检查当前的SPS级别和其他详细信息。
支持包堆栈的版本号是多少?
支持包堆栈有发布号和堆栈号,例如,SAP NetWeaver '04 支持包堆栈 11。
每个软件组件都有单独的支持包序列。以下列表包含多个组件的技术名称及其支持包的表示法
- COP(组件包)
- SAP_APPL(SAP APPL 支持包):SAPKH<rel><no>
- SAP_BASIS(基础支持包):SAPKB<rel><no>
- SAP_ABA(应用基础 SP):SAPKA<rel><no>
- SAP_HR(SAP HR 支持包):SAPKE<rel><no>
- SAP_SCM(SCM 支持包):SAPKY<rel><no>
- SAP_BW(BW 支持包):SAPKW<rel><no>
- SAP_CRM(CRM 支持包):SAPKU<rel><no>
支持包实施的先决条件
- 支持包应始终在客户端 000 中应用。
- 用于支持包实施的用户必须具有与 DDIC 或 SAP* 等效的授权
- 调用事务 SPAM 并查看之前是否有任何支持包导入未完成。除非之前的支持包导入成功,否则您可以继续进行。
- 确保传输目录中有足够的空间。传输目录位于 /usr/sap/trans
升级支持包的步骤
步骤 1) 下载支持包
支持包可在 SAP 支持门户的 service.sap.com/patches 下获取。
步骤 2) 加载支持包
要加载支持包,我们有两种选择:-
- 从应用服务器
- 从前端
从应用服务器
- 从服务市场下载支持包,并将其保存在操作系统级别目录 /usr/sap/trans 中。
- 使用 sapcar 可执行文件解压这些文件
sapcar –xvf <support package name>
在操作系统级别解压支持包后,.PAT 和 .ATT 文件将存储在 /usr/sap/trans/EPS/in 目录中.
接下来,通过选择“支持包”->“加载包”->“从应用服务器”将支持包加载到 SAP 系统中
从前端
选择支持包 –> 加载包 –> 从前端
步骤 3) SPAM/SAINT 更新
SPAM/SAINT 更新包含对支持包管理器 (SPAM) 和附加组件安装工具 (SAINT) 的更新和改进。每个版本都始终有一个 SPAM 更新。在进行任何支持包升级之前,SPAM/SAINT 更新是强制性的。
步骤 4) 定义队列
队列包含系统中已安装的不同 SAP 组件的可用支持包。此队列信息来源于步骤 2 中上传的支持包。
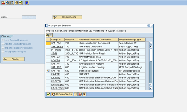
1. 在支持包管理器初始屏幕上,选择“显示/定义”。
2. 将显示已安装软件组件(例如,SAP_BASIS、SAP_HR、SAP_BW)的列表。
3. 选择所需的组件后,将显示当前队列。此队列包含系统中为所选组件提供的支持包。如果要为其他软件组件定义队列,请选择“其他组件”。如果显示的队列符合您的要求,可以通过选择“确认队列”来确认。
步骤 5) 导入队列。
一旦定义了队列(步骤 4),同时选择了一个特定组件(我们想要升级支持包),我们需要执行“导入队列”以开始导入/应用该特定选定的支持包(根据标准 SAP 流程)。
选择支持包 –> 导入队列
为了熟悉已知问题,请务必阅读上述屏幕截图中标注的注释。
支持包导入已开始
步骤 6) 确认队列
确认队列已成功导入您的系统。这允许您将来导入支持包。如果您不确认队列,将无法继续导入支持包。
队列导入成功后,SPAM 状态变为黄色。
通过选择“支持包”->“确认”来确认支持包已成功导入您的系统。
检查日志
- 导入日志:它显示传输控制程序 tp(传输控制程序)使用的支持包管理器阶段的日志。转到 -> 导入日志 -> 队列
- 操作日志:它包含有关各个阶段(导入当前队列时)发生的操作的信息。它还包括有关阶段停止时间点以及详细错误信息的信息。
要显示当前队列的日志,请转到 -> 操作日志
- 在导入支持包时,日志会写入 tmp 目录(路径:usr/sap/trans/tmp)
- 导入过程完成后,可以从日志目录(路径:usr/sap/trans/log)查看日志














