Informatica 工作流监视器:任务和甘特图视图示例
在我们之前的教程中,我们讨论了工作流——它只不过是一组命令或指令,用于与集成服务交互。它定义了如何运行任务,如命令任务、会话任务、电子邮件任务等。为了跟踪所有内容都已优化并按预期顺序执行,我们需要一个工作流监视器。
什么是工作流监视器?
工作流监视器是一个工具,您可以借助它监视工作流的执行以及分配给工作流的任务。
在工作流监视器中,您可以:
- 查看执行的详细信息
- 查看工作流执行的历史记录
- 停止、中止或重新启动工作流和任务
- 显示至少执行过一次的工作流
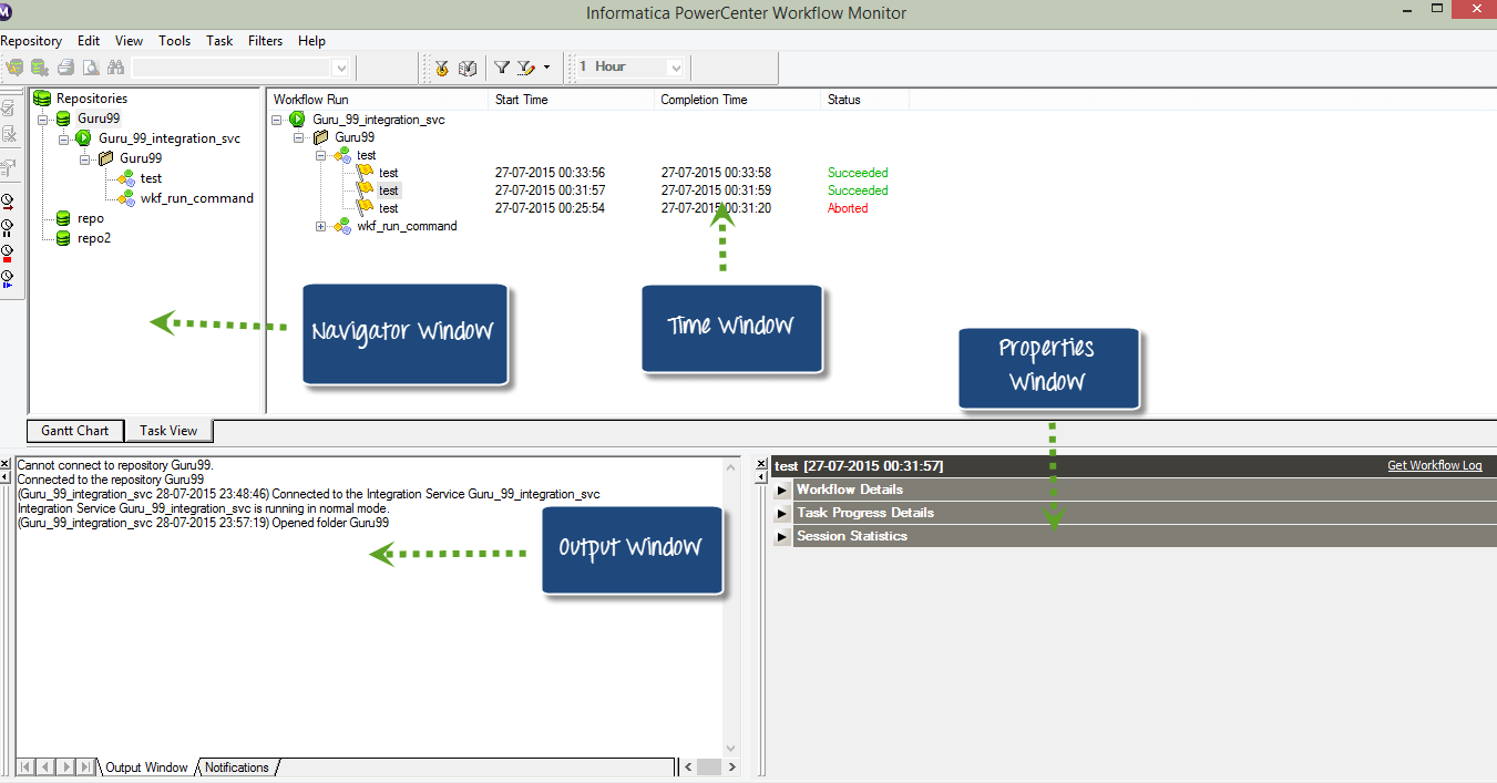
工作流监视器包含以下窗口 –
- 导航器窗口 – 显示被监视的存储库、文件夹和集成服务
- 输出窗口 – 显示来自集成服务和存储库的消息
- 属性窗口 – 显示关于任务和工作流的详细信息/属性
- 时间窗口 – 显示运行任务和工作流的进度以及时间详细信息。
现在,让我们看看我们可以在工作流监视器中做什么
如何打开工作流监视器
步骤 1) 按照上一教程所述,重新启动工作流设计器
步骤 2) 打开工作流监视器,您将在监视器窗口中看到如屏幕截图所示的详细信息,例如存储库、工作流运行详细信息、节点详细信息、工作流运行开始时间、工作流运行完成时间以及状态。
在工作流监视器工具中,您将在左侧看到存储库和关联的集成服务。在状态列下,您将看到您已连接或断开与集成服务的连接。如果您处于断开连接模式,则看不到任何正在运行的工作流。有一个时间条,可以帮助我们确定任务执行了多长时间。
步骤 3) 工作流监视器默认处于断开连接模式。要连接到集成服务。
- 右键单击集成服务
- 选择“连接”选项
连接后,监视器将显示“已连接”状态。
工作流监视器中的视图
Informatica 工作流监视器提供两种类型的视图
- 任务视图
- 甘特图视图
任务视图
任务视图以报告格式显示工作流运行,并按工作流运行进行组织。它提供了一种方便的方法来比较工作流运行和筛选工作流运行的详细信息。
任务视图显示以下详细信息
- 工作流运行列表 – 显示工作流运行列表。它包含文件夹、工作流、工作集和任务名称。它按时间顺序列出工作流运行,最近的运行在顶部。它按字母顺序列出文件夹和集成服务。
- 状态消息 – 集成服务关于任务或工作流状态的消息。
- 节点 – 执行任务的集成服务节点。
- 开始时间 – 任务或工作流开始的时间。
- 完成时间 – 任务或工作流完成执行的时间。
- 状态 – 显示任务或工作流的状态,例如工作流是否已启动、成功、失败或中止。
甘特图视图
在甘特图视图中,您可以查看工作流运行的时间顺序视图。甘特图显示以下信息。
- 任务名称 – 工作流中任务的名称
- 持续时间 – 执行任务所花费的时间
- 状态 – 任务或工作流的最新状态
在甘特图和任务视图之间切换
要从甘特图切换到任务视图或反之,请单击屏幕截图所示的相应按钮来更改模式。
示例 - 如何监控和查看详细信息
在之前的示例中,我们创建了一个
- 映射“m_emp_emp_target”: 映射是一组关于如何修改数据和处理影响记录集的转换的指令。
- 会话“s_ m_emp_emp_target”:会话是映射的一个更高级别的对象,它指定了执行的属性。例如性能调优选项、源/目标的连接详细信息等。
- 工作流“wkf_s_m_emp_emp_target”:工作流是会话和其他对象的容器,它定义了任务执行的时间以及执行的依赖性或流程。
现在,我们将在本主题中分析执行的详细信息。
步骤 1) 重新启动工作流设计器,如前一主题所述
步骤 2) 进入工作流监视器,在监视器窗口中,您将看到如图所示的详细信息,例如存储库、工作流运行详细信息、节点详细信息、工作流运行开始时间、工作流运行完成时间以及状态。
步骤 3) 在此处,您可以查看当前正在运行的工作流,其状态为“运行中”。
步骤 4) 工作流执行完成后,其状态将变为“已成功/失败”,并附有开始和结束时间详细信息。
步骤 5) 查看任务详细信息
步骤 6) 点击属性窗口的每个菜单以查看特定详细信息。
此处我们选择“任务详细信息”进行查看。它将显示所有详细信息,如实例名称、任务类型、开始时间、集成服务名称等。
任务详细信息 –
源和目标统计信息
源和目标统计信息提供了源和目标的详细信息。例如,从源中提取了多少行,目标表中填充了多少行,当前的吞吐量等。
在以下屏幕中,从源提取了 14 条记录,并将所有 14 条记录填充到目标表中。
- 应用行 表示 Informatica 尝试更新或插入目标的记录数
- 受影响的行 表示成功应用了多少行。此处所有 14 行都已成功加载到目标中,因此两者的计数相同。
- 被拒绝的行 表示由于目标约束或其他问题而被丢弃的行数。
在本教程中,您学习了如何使用工作流监视器打开和监视工作流和任务。














